前回に続いて、サンプルコードのcounter_swをやってみようとしたら、なんか今一だったので、それはとばして、counter_7segのほうをやってみることにした。
しかし、サンプルコードをコピペするだけなのに、なぜかハマって動かない。
試行錯誤の結果、I/Oポート指定の時に、手動で指定せずにintelの時と同様にファイルを読もうとすると、どうやらここだ。

このように、import I/O portsをやってみると、次の画面になる。

なので、こういうxdcファイルを読む。すると、

これがシミュレーション結果。いつもながら、画面は出るものの、全然動いている形跡が無い。詳細は一切不明。


なんていうのは放置wして、プログラムしてみると・・・おお、うまくいった。

これがデクリメントしたところ。

一番右のスイッチをオンにして、インクリメントしたところ。
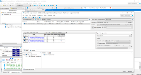
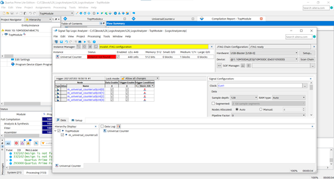
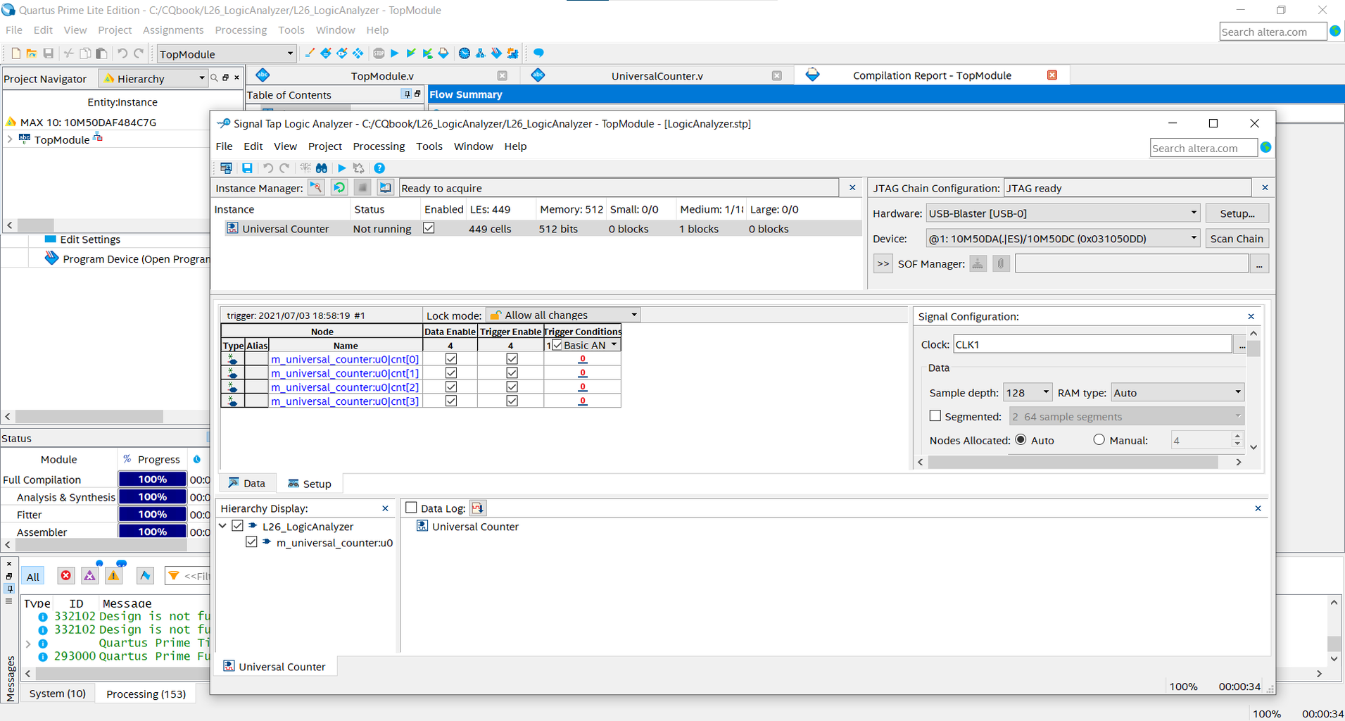
という感じで、intelの時と同様、
よくわからないものの、なんとか動作させることだけは成功した。


なんか、しょうもない感が残るがwww、動かないよりはマシということにする。
DE-10、BASYS3ともに、56ページまで一応終了ということにする。

試行錯誤の結果、I/Oポート指定の時に、手動で指定せずにintelの時と同様にファイルを読もうとすると、どうやらここだ。

このように、import I/O portsをやってみると、次の画面になる。

なので、こういうxdcファイルを読む。すると、

これがシミュレーション結果。いつもながら、画面は出るものの、全然動いている形跡が無い。詳細は一切不明。



なんていうのは放置wして、プログラムしてみると・・・おお、うまくいった。


これがデクリメントしたところ。

一番右のスイッチをオンにして、インクリメントしたところ。
という感じで、intelの時と同様、
よくわからないものの、なんとか動作させることだけは成功した。



なんか、しょうもない感が残るがwww、動かないよりはマシということにする。

DE-10、BASYS3ともに、56ページまで一応終了ということにする。















いや~、なかなか大変ですね~


















